HDL-Coder (HDL)

This page includes introductory information about the usage of the HDL Coder. The HDL-Coder generates Verilog and VHDL code from MATLAB functions, Simulink models, and State flow charts to create IP-Cores for the FPGA of the UltraZohm. Please refer to the official documentation for detailed descriptions:

Timing

There are three different aspects regarding the timing when dealing with IP-Cores:

  • Timing of the FPGA logic (Static timing) (see, e.g., this slide deck)

  • Timing of the data

  • Data throughput

The static timing is required to make sure that the implemented algorithm is calculated correctly in the FPGA. It is related to the clock frequency of the IP-Core. Different operations in the FPGA logic take a specific time (path delay) to propagate through the logic (e.g., propagation delay). If the clock period is shorter than the required path delay, the timing is violated and the IP-Core does not function properly. This is indicated by having a negative total slack time in Vivado. The HDL-Coder estimates the path delay with the critical path estimation, which is the chain of logic with the highest path delay. A common approach to fixing timing violations is adding delay blocks in Simulink (pipeline). A delay block acts as a buffer since the value is hold for one clock cycle. See https://www.mathworks.com/help/hdlcoder/speed-optimization.html for more details.

The timing of the data makes sure that in a chain of operations, the correct values from the previous step are used. This is critical if blocks in Simulink are used that require multiple clock cycles in the FPGA, e.g., trigonometric functions using CORDIC or math functions like square root. Since the calculation of the math function takes multiple clock cycles, it is necessary that all following calculations only use valid inputs. See the following Mathworks pages:

The data throughput determines how long it takes to calculate the algorithm one time after new inputs are applied and the calculated result is available at the output of the IP-Core. This is the combination of calculation steps, number of clock cycles that these calculation steps and the achieved clock rate.

Tutorial

In this tutorial, an IP-Core is created that multiplies two integer values and returns the result. The result of this tutorial is the AXI Test IP.

hdlsetuptoolpath('ToolName','Xilinx Vivado','ToolPath','/tools/Xilinx/Vivado/2020.1/bin');
  • Create a new Simulink Model

../../_images/1_open_new_model.png
  • New Model dialog opens

../../_images/2_new_simulink_screen.png
  • Choose HDL Coder, Blank DUT

../../_images/3_blank_dut.png
  • A new Simulink model opens which has the recommended settings for HDL-Code generation already applied (see Mathworks hdlsetup

../../_images/4_blank_dut.png
  • Delete everything in the model, rename the subsystem HDL_DUT to uz_axi_mytestIP

  • Save the model to ultrazohm_sw/ip_cores/uz_axi_mytestIP/uz_axi_mytestIP.slx

../../_images/5_delete_everything.png
  • Rename the input and output ports and add a product to multiply input A times B

../../_images/6_add_product.png
  • Add a basic test bench by adding two constant values and start the simulation

../../_images/7_simulate_test_bench.png
  • Note that the simulation time base is not discrete (indicated by pink colored signals) and that double precision is used

  • First, add a data type conversion block for each input and change that output to int32

  • The IP-Core interface will match the data type that is connected in the Simulink model

../../_images/8_data_type_conversion_int.png
  • Next, add a rate transition to convert the input signals to discrete time

  • Specify the output port sample rate to 100 MHz

  • The IP-Core clk is implicitly the same rate as the sample time of the input signals

../../_images/9_data_rate.png
  • Set the Simulink stop time to 50/100e6 to prevent the simulation from taking too long

  • Simulate the model again

  • Note that a full precision multiplication is done, i.e., the output signal is now int64

../../_images/10_model_full.png
  • To change the data type of the output of the product, double click the product

  • Set the output to int32

  • Note: Setting the output to int32 means that the result can overflow since the result of the multiplication of two int32 values can be larger that the maximum representable value of int32

  • Additionally, the Saturate on integer overflow is not checked. Thus, the value will wrap on overflow, i.e., max(int32)+1 will be a large negative number

  • Take data type considerations into account when designing real IP-cores!

../../_images/11_product_settings.png
  • Simulink model is now ready to be generated

  • Right click on the uz_axi_mytestIP (that is the part of the model that will become an IP-Core), choose HDL Coder -> HDL Workflow Advisor

  • In the Workflow Advisor, extend the menu on the left

  • In 1.1 Set Target Device and Synthesis Tool, the following basic settings are applied:

    • Target workflow: IP Core Generation

    • Target platform: Generic Xilinx Platform

    • Synthesis tool: Xilinx Vivado

    • Family: Zynq UltraScale+

    • Device: xczu9eg (rest of the number does not matter)

    • Project folder: path to ultrazohm_sw/ip_cores/uz_axi_mytestIP/hdl_prj

  • Click run this task

  • Result will fail: click on turn on "Treat as atomic unit"

  • Run task again, passes now

../../_images/12_workflow_advisor_set_target.png
  • Click on Set Target Interface

  • This setting specifies the interfaces of the IP-Core

  • All input and outputs of the subsystem are possible as an interface

  • Usually, AXI4-Lite or AXI4 is used as an interface between the IP-Core and the processor of the UltraZohm and External Port is used as an interface of the IP-Core towards the FPGA.

  • If one port is AXI4, the other ports can not be AXI4-Lite

  • AXI4 and External Port can be mixed without problems

  • Click Run This Task

../../_images/13_set_target.png
  • The property Target Frequency is not used in this tutorial, set to O and click Run This Task

../../_images/14_target_frequency.png
  • Go to Check Model Settings and click HDL Code Advisor

  • Run all checks

  • There are several warnings

  • Most warnings are related to the names of the signals, fix the warnings at own will

  • Warning global reset settings for Xilinx devices has to be fixed!

../../_images/15_check_model_settings.png
  • Go to Check for global reset setting for Xililnx and Altera devices

  • Click on Modify Settings and Run this Check again, test passes now

  • Close the HDL Code Advisor

../../_images/16_fix_xilinx_global_reset.png
  • In the HDL Workflow Advisor, click on Run This Task in the set 2.1 Check Model Settings

../../_images/17_check_model_settings.png
  • Go to 3.1 Set HDL Options and click on HDL Code Generation Settings…

../../_images/18_set_hdl_options.png
  • Go to HDL Code Generation -> Report and enalbe the Optimization and timing reports

  • Leave all other settings at default

  • Click Apply and then Run This Task in the HDL Workflow Advisor

../../_images/19_enable_reports.png
  • Go to 3.2 Generate RTL Code and IP Core and click Run this Task

  • After a short time, the Code Generation Report opens and the task completes with Passed

../../_images/20_ip_core_generated.png
  • Check the reports that are generated

  • The resource reports gives an overview over the required resources

  • Note that this does not take into account the actual hardware that the FPGA features

  • In the IP core, one multiplier with 32x32 bits is required

  • However, the UltraScale of the UltraZohm has DSP48, which provides 27x18 bit multipliers

  • Thus, more than one DSP slice will be required to implement one 32x32 multiplier

../../_images/21_resource_report.png
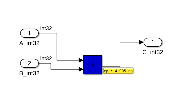
  • The critical path report is an estimation for the static timing

  • The estimated critical path has to be lower than the desired clock period, i.e., below 10ns for 100 MHz clock frequency

../../_images/22_critical_path_report.png
  • Click on Highlight critical path to see which path has the highest path delay

  • Note that the path delay is shown in the validation model (gm_), which includes all pipeline delays and multi-clock operations

../../_images/23_critical_path.png
  • The IP-Core is now ready. However, an delay block for inputs should be added

  • Add the multiplication of A*B outside of the IP-Core with the same data types and sample rates

  • Add a scope

  • Run the simulation and notice that both results are completely identical

../../_images/24_scope_added.png
  • Add the input delay and run the simulation again

  • The calculation now takes one clock cycle but the timing for incoming signals from outside of the IP-Core is more robust

  • Having input/output registers is (almost) always a good strategy to make sure that incoming signals do not depend on the timing of external components and the IP-Core provides a stable signal after the output register for subsequent IP-Cores

../../_images/25_delay_added.png
  • Add a multiplication for unsigned int to the IP-Core

../../_images/26_uint_added.png
  • Lastly, add a multiplication of two fixed point values (see Fixed-point library for details of fixed point)

  • Use signed 16 bit with 5 bits for the fraction

  • Use the same output data type for the multiplication

  • Consider that this leads to the same overflow problems as discussed for int32 and uint32

  • In a real IP-Core, the data types have to be carefully designed regarding possible data range overflows

  • Using full precision multiplication (output data type large enough to represent the result of the two largest possible input value) is not possible most of the time since this leads to extremely large data types that can not be implemented in the FPGA

../../_images/27_fixed_point.png
  • Run the HDL Workflow Advisor again, if there are warnings regarding the interface, run step Set Target Interface before step 1.1

  • Run all checks in step 2.1

  • Run all steps including 3.2 Generate RTL Code and IP Core

  • Change the IP core name to uz_axi_mytestIP in 3.2 before running the step

../../_images/31_generate_rtl.png
  • In the Workflow Advisor, go to File, and Export to script

  • Save the hdlworkflow.m in the folder of the model to replicate the build at a later stage. The hdlworkflow.m script runs the code generation again with the same settings that were used when saving the file.

  • Check the reports and the validation model (gm_uz_axi_mytestIP)

  • The IP Core is now generated

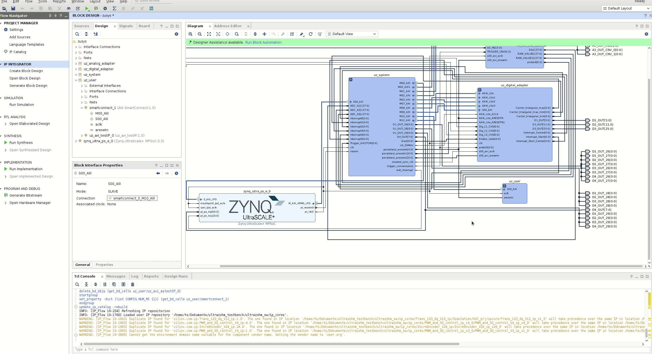
  • Add the IP-Core in Vivado

  • Open Vivado and the block design

../../_images/28_vivado.png
  • Right click into the block design and select IP settings

  • Refresh the IP catalogue

  • Extend uz_user subblock

  • Extend the smartconnect by one master port to connect AXI ports to the processor

  • Add the new IP-Core and connect it to the system

  • Go to the Address editor and assign a base address to the new IP-Core

../../_images/vivado_add_ip_core.gif