How to use FOC for multiple machines

The following example highlights some key aspects of the UltraZohm, it’s flexibility due to the modular software and hardware as well as the synergy between processors and FPGA. The example is tied to a specific hardware setup but is applicable to any inverter setup. The goal is to control two permanent magnet synchronous machines independent of each other. Each machine is supplied by a two level voltage source inverter and has an incremental encoder.

The following steps are required:

  • Physical connection of all components
  • Connect the input and outputs of the system with the required IP-Cores using the constraint files

  • In the setup used for the tutorial, the following mapping of signals applies:

    • Dig_13_Ch5 is the A lane of the incremental encoder of the first machine

    • Dig_14_Ch5 is the B lane of the incremental encoder of the first machine

    • Dig_12_Ch5 is the I lane of the incremental encoder of the first machine

    • D4_13 (FPGA Pin C12) is the A lane of the incremental encoder of the second machine

    • D4_14 (FPGA Pin F11) is the B lane of the incremental encoder of the second machine

    • D4_12 (FPGA Pin B11) is the I lane of the incremental encoder of the second machine

    • D1_OUT[5:0] are the gate signals for the first machine

    • D1_OUT[11:6] are the gate signals for the second machine

  • Since Digital Incremental Encoder is used on D4 and D5, the CPLD program of D4 and D5 have to be set to uz_cpld_30rx.jed (see Programming the CPLD)

Vivado

../../../_images/1_ma_vivado_blank_state.png
  • Extend the Vivado subblock uz_user

  • Double click on smartconnect_1, change the number of master ports to 4 and the number of clock inputs to 2

../../../_images/2_ma_extend_smart_connect.png
  • Right click into the uz_user subblock, select Add IP…, and add IncreEncoder_V24 (If a warning regarding duplicate IPs pops up, click Add active ip)

  • Connect the port aclk1 of smartconnect_1 to the 50 MHz clock of the uz_system subblock

../../../_images/3_ma_50mhz_smartconnect.png
  • Connect the port aclk1 of smartconnect_1 to the 50 MHz clock of the uz_system subblock

../../../_images/3_ma_50mhz_smartconnect.png
  • Connect the ports of the incremental encoder as shown in the following picture, i.e., the AXI4-lite port to smartconnect_1, the IPCORE_CLK to the 50 MHz clk and reset to aresetn

../../../_images/4_connect_incre_encoder.png
  • Create an input port for D4

  • Right click, than Create Port, direction is Input, Port name is D4_13

../../../_images/5_port_name.png
  • Repeat for D4_12, D4_14 and connect to the IP-Core according to the pin mapping

../../../_images/6_connect_ip_core.png
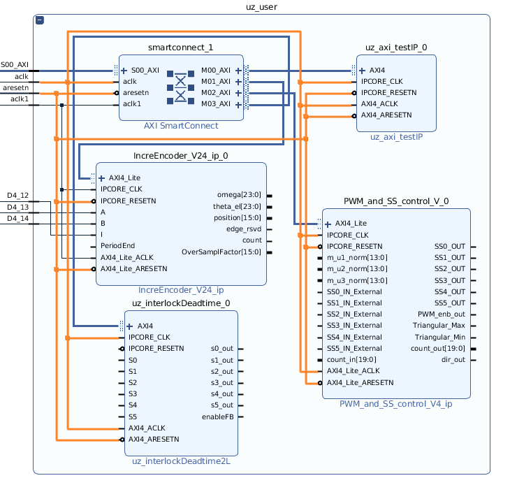
  • Add the IP-Cores PWM_and_SS_control_V4_ip and uz_interlockDeadtime2L to the uz_user subblock

  • Connect them to the 100 MHz CLK and AXI ports

../../../_images/7_connect_pwm_and_interlock_clk.png
  • Go to the subblock uz_digital_adapter, D1_adapter, Gates and copy the constant xlconstant_0

  • Paste the constant into uz_user and connect to m_u1_norm, m_u2_norm, m_u3_norm

  • Connect PWM IP-Core output SS0_OUT to S0 input of interlock IP-Core, repeat for S0..S5

../../../_images/8_connect_pwm_interlock.png
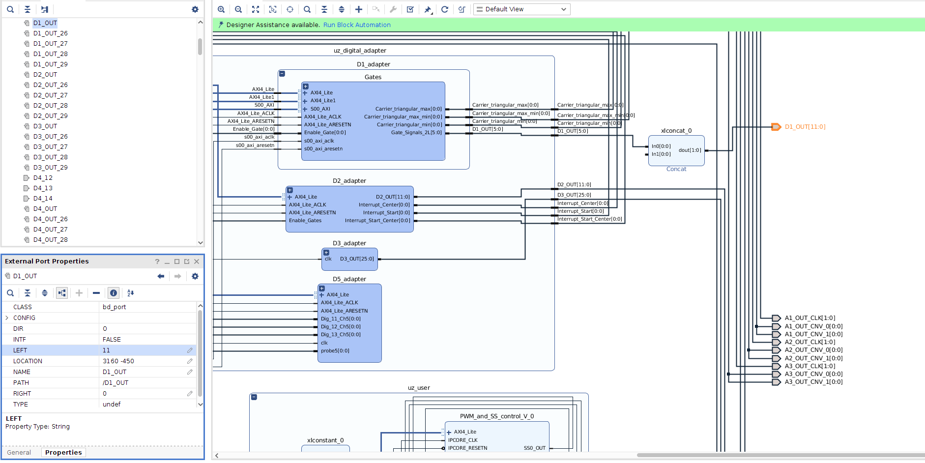
  • Go to the connection between uz_digital_adapter and the output port D1_OUT[5:0] and delete the connection

  • Add a new IP-Core called Concat

  • Connect in0 of the Concat with D1_out of uz_digital_adapter

  • Connect dout of the Concat to D1_OUT[5:0]

../../../_images/9_concat.png
  • Click on D1_OUT[5:0], go to the External Port Properties and select Properties. Change Left from 5 to 11. This increases the width of the output pins from 6 bit to 12 bit, effectively sending the gate signals of the first inverter to pin 1 to 6 and for the second inverter to pin 7 to 12 on D1.

../../../_images/10_d1_out_extended.png
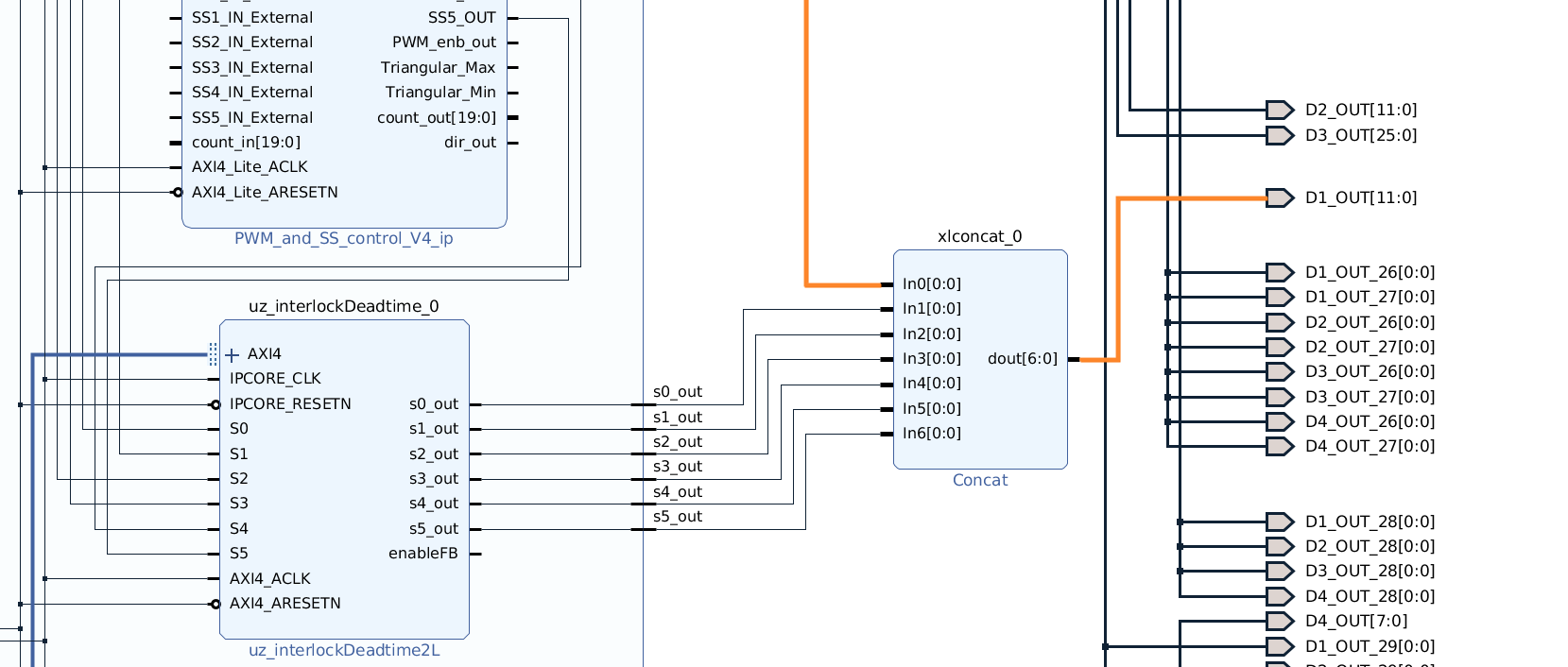
  • Double click on the Concat and increase the number of ports to 7

  • Connect In1 to s0_out of uz_interlockDeadtime_0 in uz_user

  • Connect all other signals, s1_out to s5_out, accordingly to In2

../../../_images/11_pwm_connected.png
  • Go the the Address Editor, right click on one of the unassigned signals and click Assign all

../../../_images/12_axi_assigned.png
  • As a last step, the existing output ports for D4 have to be deleted and constraints that match the pin mapping outlined above have to be created. This step is highly specific to the setup that is used and only done in a copy & paste manner

  • Select all ports that are called D4_OUT

  • Delete them

../../../_images/13_delete_d4_pins.png
  • Go to the constraints of D4, delete everything and paste the following code

set_property PACKAGE_PIN C12        [get_ports D4_12]
set_property PACKAGE_PIN F11        [get_ports D4_13]
set_property PACKAGE_PIN B11        [get_ports D4_14]
set_property PACKAGE_PIN J11        [get_ports D4_OUT[14]]

set_property IOSTANDARD LVCMOS18 [get_ports D4_*]
../../../_images/14_constraints.png
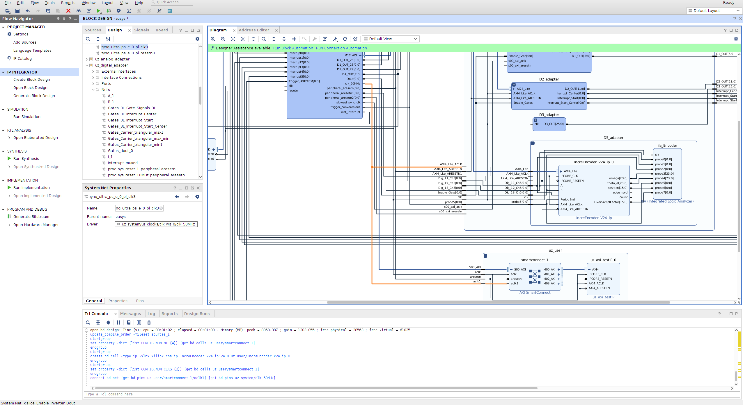
  • Go to the diagram and press F6 to run the model validation

  • Notice that there are errors regarding the IPCORE_RESETN pin of IncreEncoder in uz_user

  • Fix the error by connecting IPCORE_RESETN and AXI4_lite_ARESETN of IncreEncoder to peripheral_areset1 of uz_system

../../../_images/15_warning_fixed.png
  • Build the bitstream